thesweetdesigns.com
HOME
About
Contact
Disclaimer
Privacy
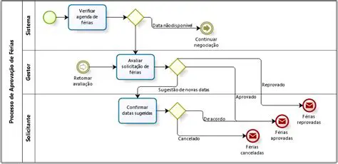
Processo de armazenamento de dados
Oct 13, 2025
by thesweetdesigns.com
69
views