thesweetdesigns.com
HOME
About
Contact
Disclaimer
Privacy
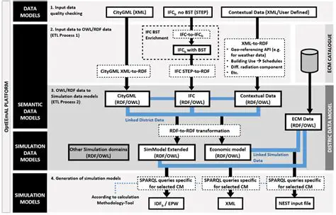
Generate simulation models
Oct 13, 2025
by thesweetdesigns.com
94
views