thesweetdesigns.com
HOME
About
Contact
Disclaimer
Privacy
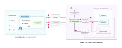
Alternative Methods for Deploying Chaos Infrastructure
Oct 13, 2025
by thesweetdesigns.com
112
views